package info
(click to toggle)
chromium 141.0.7390.107-1
- links: PTS, VCS
- area: main
- in suites: forky, sid
- size: 6,246,132 kB
- sloc: cpp: 35,264,965; ansic: 7,169,920; javascript: 4,250,185; python: 1,460,635; asm: 950,788; xml: 751,751; pascal: 187,972; sh: 89,459; perl: 88,691; objc: 79,953; sql: 53,924; cs: 44,622; fortran: 24,137; makefile: 22,313; tcl: 15,277; php: 14,018; yacc: 8,995; ruby: 7,553; awk: 3,720; lisp: 3,096; lex: 1,330; ada: 727; jsp: 228; sed: 36
Folder: mac
![]() |
.. (parent) | |||
![]() |
d | rwxr-xr-x | 148 | remote_cocoa |
![]() |
- | rw-r--r-- | 2,793 | README.md |
![]() |
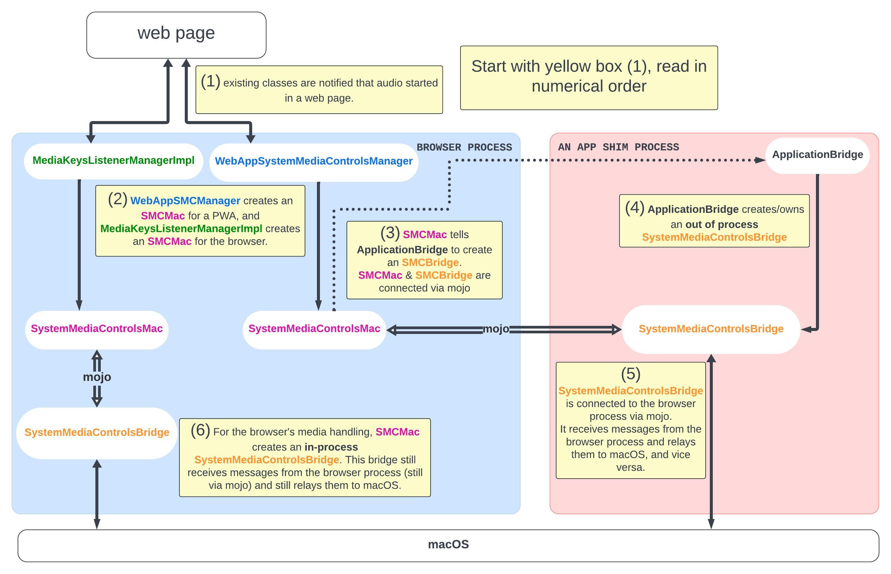
- | rw-r--r-- | 364,396 | mac_smc_diagram.jpeg |
![]() |
- | rw-r--r-- | 2,304 | now_playing_info_center_delegate.h |
![]() |
- | rw-r--r-- | 4,530 | now_playing_info_center_delegate.mm |
![]() |
- | rw-r--r-- | 1,169 | now_playing_info_center_delegate_cocoa.h |
![]() |
- | rw-r--r-- | 3,719 | now_playing_info_center_delegate_cocoa.mm |
![]() |
- | rw-r--r-- | 3,071 | remote_command_center_delegate.h |
![]() |
- | rw-r--r-- | 4,032 | remote_command_center_delegate.mm |
![]() |
- | rw-r--r-- | 1,275 | remote_command_center_delegate_cocoa.h |
![]() |
- | rw-r--r-- | 5,134 | remote_command_center_delegate_cocoa.mm |
![]() |
- | rw-r--r-- | 5,308 | system_media_controls_mac.h |
![]() |
- | rw-r--r-- | 8,400 | system_media_controls_mac.mm |