package info
(click to toggle)
chromium 141.0.7390.107-1~deb12u1
- links: PTS, VCS
- area: main
- in suites: bookworm-proposed-updates
- size: 6,254,812 kB
- sloc: cpp: 35,264,957; ansic: 7,169,920; javascript: 4,250,185; python: 1,460,636; asm: 950,788; xml: 751,751; pascal: 187,972; sh: 89,459; perl: 88,691; objc: 79,953; sql: 53,924; cs: 44,622; fortran: 24,137; makefile: 22,319; tcl: 15,277; php: 14,018; yacc: 8,995; ruby: 7,553; awk: 3,720; lisp: 3,096; lex: 1,330; ada: 727; jsp: 228; sed: 36
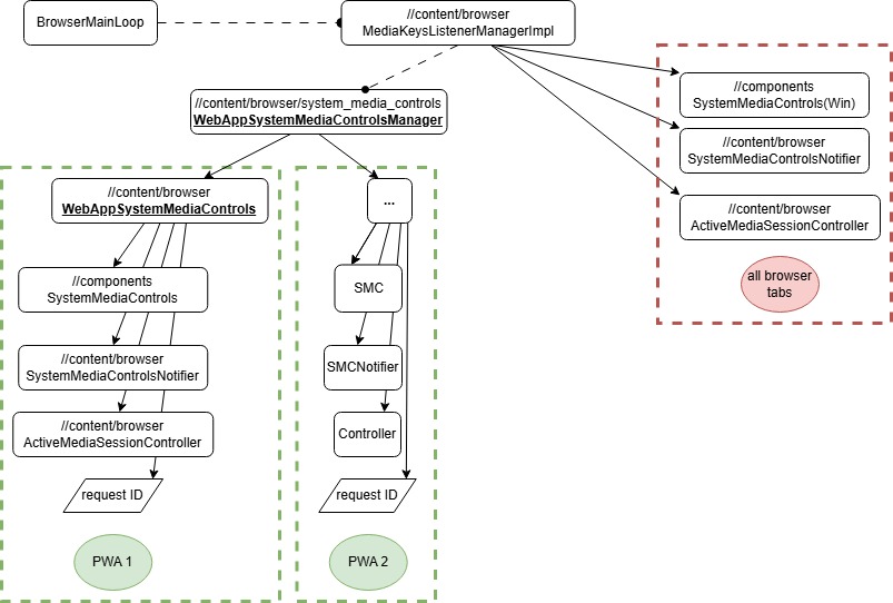
Folder: system_media_controls
| .. (parent) | ||||
| - | rw-r--r-- | 92 | OWNERS | |
| - | rw-r--r-- | 3,283 | README.md | |
| - | rw-r--r-- | 82,118 | SMC_overview.jpg | |
| - | rw-r--r-- | 14,048 | system_media_controls_notifier.cc | |
| - | rw-r--r-- | 5,927 | system_media_controls_notifier.h | |
| - | rw-r--r-- | 21,510 | system_media_controls_notifier_unittest.cc | |
| - | rw-r--r-- | 1,292 | web_app_system_media_controls.cc | |
| - | rw-r--r-- | 2,876 | web_app_system_media_controls.h | |
| - | rw-r--r-- | 25,618 | web_app_system_media_controls_browsertest.cc | |
| - | rw-r--r-- | 11,560 | web_app_system_media_controls_manager.cc | |
| - | rw-r--r-- | 5,488 | web_app_system_media_controls_manager.h | |
| - | rw-r--r-- | 7,968 | web_app_system_media_controls_manager_unittest.cc |
