package info
(click to toggle)
popplerkit.framework 0.0.20051227svn-3
- links: PTS
- area: main
- in suites: etch, etch-m68k
- size: 2,388 kB
- ctags: 148
- sloc: objc: 2,303; cpp: 574; sh: 441; ansic: 55; makefile: 22
Folder: diagrams
![]() |
.. (parent) | |||
![]() |
- | rw-r--r-- | 37,487 | ClassesModel.graffle |
![]() |
- | rw-r--r-- | 17,061 | ClassesModel.png |
![]() |
- | rw-r--r-- | 31,193 | ClassesRender.graffle |
![]() |
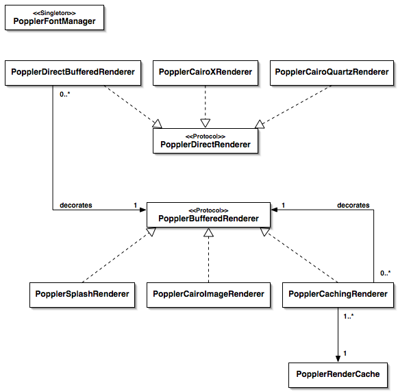
- | rw-r--r-- | 33,774 | ClassesRender.png |