package info
(click to toggle)
Folder: internal
| .. (parent) | ||||
| - | rw-r--r-- | 23,012 | daemon.drawio | |
| - | rw-r--r-- | 6,952 | daemon.md | |
| - | rw-r--r-- | 134,343 | daemon.png | |
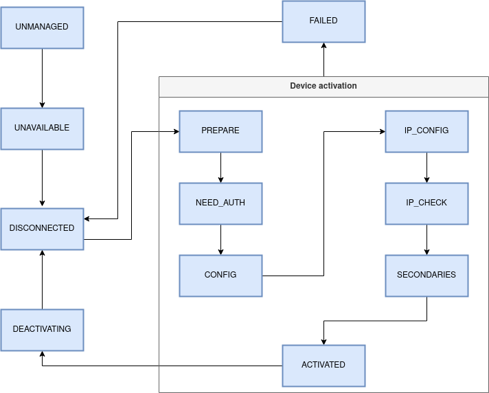
| - | rw-r--r-- | 8,911 | device-state-machine.drawio | |
| - | rw-r--r-- | 51,500 | device-state-machine.png | |
| - | rw-r--r-- | 13,735 | device.md | |
| - | rw-r--r-- | 24,058 | hostname.drawio | |
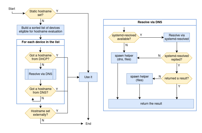
| - | rw-r--r-- | 1,964 | hostname.md | |
| - | rw-r--r-- | 97,337 | hostname.png |
